Darmowy program dla komputerów Mac firmy Araxis Ltd.
Araxis Mergeto darmowy program dla komputerów Mac, który należy do kategorii „Menedżerowie plików”. .
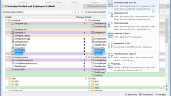
Informacje o Araxis Merge for Mac
Ta aplikacja została opublikowana w Softonic 20 maja 2022 r. i nie mieliśmy jeszcze okazji jej przetestować.
Zachęcamy aby go wypróbować i zostawić nam komentarz lub docenić go na naszej stronie internetowej. Pomoże to bardzo reszcie naszych użytkowników!
Araxis Merge jest dostępny dla systemu Mac OS X lub nowszego. Obecna wersja aplikacji to 2022.5706 i można ją uruchomić tylko w angielski.








